18. Kemarin kita sudah membuat uag berjatuhan dari Emitter. Uang yang keluar mungkin ke gedean. So, gak bakalan laku... agar ukurannya kecil drag action scale ke event dan atur Scale Faktor pada X, Y dan Z =50. Pastikan juga nilai Scale Variation=0 supaya semua ukuran uang sama semua.
19. Mungkin, gerakan jatuh dari uang kurang alami karena kaku. Harusnya, uang jatuh berputar dipengaruhi kecepatan gravitasi. Untuk mengatasinya, drag action Spin ke event dan ganti Parameter Speed Axis menjadi Speed Space.
20. Tara.... Hasilnya jauh lebih baik...
21. Saatnya membuat lantai. Rencananya, uang akan berhenti jatuh kalau terkena lantai. Pada panel Create > Space Warps > Deflector: Deflector dan drag tepat dibawah Emitter/sumber partikel.
22. Di parameter/Particle View, tambahkan Action Collision ke Event. Klik tombol Add, dan klik Deflector pada viewport.
23. Sekarang, uang bukannya berhenti, malah memantul dan terus melayang ke atas. Ini karena kekuatan pantulan deflector terlalu tinggi. Pada parameter Deflector, kurangi nilai Bounce (saya mengatur Bounce=0,05).
24. Supaya uang memantul dan kembali jatuh (gak melayang), kita harus menambahkan Gravitasi. Pada panel Create > Space Warps > Force: Gravity. Atur kekuatan gravitasi pada Strength = 0,1.
25. Di Particle View, drag action force ke event dan klik tombol add lalu klik pada ikon gravity di viewport. Kalau kecepatan jatuh partikel terlalu tinggi, kurang nilai speed pada action speed. Saya mengatur speed=100.
26. Sekarang, kita akan membuat event baru, agar pada saat uang terkena deflector, uang akan berhenti total. Drag action speed (jangan dimasukan ke event, lihat pada gambar) dan pada parameter, atur nilai speed=0. Setelah itu, sambungkan event ini pada action Collision. Lebih jelasnya lihat gambar...
27. Di viewport, uang jatuh dan saat terkena deflector, akan berubah menjadi partikel hijau. Waah... hilang deh uangnya... Calm down mas bro..
28. tambahkan action Shape Instance ke event yang baru kita buat. Klik tombol none dan pilih kembali plane/uang di viewport.
29. Tambahkan juga Scale dengan dengan nilai scale factor pada X, Y, dan Z=50. nilai scale ini sama seperti nilai scale pada event hujan. ( saya mengganti nama event lama menjadi hujan. Cara menggantinya, klik kanan pada event dan pilih rename)
30. Sekarang, masalahnya adalah uang terus berputas saat terkena deflector. Ini karena masih ada pengaruh action spin pada event hujan.
31. Untuk mengatasinya, tambahkan action spin pada event dan atur nilai Spin Rate=0.
32. Masih ada satu masalah lagi. Kira-kira, apa masalahnya ayo....
Yupz,, uang jatuh dan berhenti begitu saja kaya jatuh di lumpur. bahasa keren nya: nyuksruk...:-)
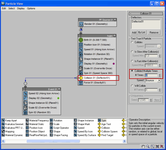
33. Pada event hujan, klik action collision dan pilih Colided Multiple Times. Ini memberikan waktu beberapa detik sebelum uang berhenti berputar ketika terkena deflector. Atur nilai pada # times=2. Anda bisa bereksperimen dengan nilai ini untuk mendapatkan hasil yang nyaris realistis.
34. Ok, hasilnya lumayan lah...
35. Saya mengatur pandangan seperti gambar dibawah.
Sementara hasil akhir videonya seperti ini:
Mungkin anda punya sedikit pencerahan mengenai Particle Flow. Memang, sistemnya agak ribet dan repot, tapi anda bisa membuat kreasi yang mengagumkan jika anda menguasainya secara total.
Percaya atau enggak, masih ada sistem partikel yang lebih rumit dai PFlow ini. Namanya Thinking Particle, sebuah plugin untuk 3DS MAX dari cebas. saya punya tutorial dasarnya dipostingan sebelumnya. Jadi, silahkan mencoba dan selamat berkreasi....
Jangan lupa komentarnya mas bro....
3D Modeling
3DS MAX
Animasi
kamera
komputer
software
teknik
Thinking Particle
tutorial
Tuttorial After Effect
umum
videografi
Visual Effect


















Akhirnya berhasil gan terima kasih tutorialnya.
ReplyDelete